Студопедия

Главная страница Случайная страница

КАТЕГОРИИ:

АвтомобилиАстрономияБиологияГеографияДом и садДругие языкиДругоеИнформатикаИсторияКультураЛитератураЛогикаМатематикаМедицинаМеталлургияМеханикаОбразованиеОхрана трудаПедагогикаПолитикаПравоПсихологияРелигияРиторикаСоциологияСпортСтроительствоТехнологияТуризмФизикаФилософияФинансыХимияЧерчениеЭкологияЭкономикаЭлектроника






СРТК и психическая патология: клинические соотношения






Связь функциональных нарушений ЖКТ при СРТК с психической патологией отмечалась еще в работах J. Da Costa. Автор связывал возникновение приступообразных болей в животе, сопровождавшихся диареей и учащением стула, с патологическими страхами, тревогой, повышенной возбудимостью.

Данные многочисленных исследований подтверждают, что СРТК представляет собой сложный психосоматический симптомокомплекс, в структуре которого интегрируются нарушения функций толстого кишечника и различные психопатологические образования. По оценкам различных исследователей, встречаемость психических расстройств при СРТК достигает 70-90%. При этом гастроэнтерологические расстройства более чем в половине случаев манифестируют на фоне уже сформировавшейся психической патологии. С другой стороны, более 50% пациентов с СРТК реагируют на стрессовые ситуации обострением как гастроэнтерологической, так и психопатологической симптоматики.

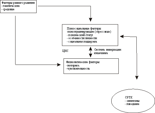
Рисунок. Биопсихосоциальная модель СРТК (адаптировано по D.A. Drossman, F.H. Creed, K.W. Olden, J. Svedlund, B.B. Toner, W.E. Whitehead. Psychosocial aspects of the functional gastrointestinal disorders. Gut 1999; 4S(Suppl II): II25-30)

 

.

Отмечается преобладание невротических (тревожных) и аффективных (депрессивных) расстройств, протекающих с выраженными алгическими и вегетативными нарушениями (слабость, повышенная утомляемость, нервозность, головокружение, головные боли, тремор, боли в области спины, нарушения сна).

Как свидетельствуют результаты исследования, выполненного сотрудниками Отдела по изучению пограничной психической патологии и психосоматических расстройств (руководитель - член-корр. РАМН, проф. А.Б. Смулевич) НЦПЗ РАМН и Лаборатории хрономедицины и клинических проблем гастроэнтерологии РАМН (руководитель - акад. РАМН, проф. Ф.И. Комаров) пациенты с СРТК различаются по клиническим проявлениям (как психопатологическим, так и связанным с нарушениями функций ЖКТ) и динамике заболевания.

СРТК и невротические расстройства (органный невроз)

В части случаев психические нарушения ограничиваются невротическими - тревожными и соматоформными (алгическими, вегетативными) расстройствами. При этом СРТК протекает более благоприятно, а клиническая динамика состояния пациентов подчиняется основным закономерностям течения так называемых органных неврозов, таких, например, как кардионевроз.

Особенности состояния таких пациентов состоят в том, что болевые ощущения, несмотря на их отчетливую привязанность к области органов пищеварения, как правило, не имеют четкой локализации. Абдоминалгии обнаруживают тенденцию к миграции, изменчивости областей иррадиации и интенсивности. Характер болей также отличается лабильностью: ощущения жжения сменяются тянущими, спастическими или колющими болями. При этом алгии сопровождаются ощущением вздутия живота, внезапными неоднократными позывами на дефекацию с последующим чувством неполноты опорожнения кишечника. Зачастую больные ретроспективно связывают возникновение симптомов с нарушением диеты, образа жизни, перемены места постоянного проживания, психотравмирующими обстоятельствами.

Патологические телесные ощущения в большинстве случаев не ограничиваются абдоминалгиями. Характерно присоединение головных болей по типу стягивающего обруча, либо кола, вбитого в голову, прокалывающих болей в области сердца. Часто отмечается конверсионная симптоматика - головокружения, неустойчивость и шаткость походки, периодически возникающие обморочные состояния, онемение рук и ног по типу истерических " перчаток" и " носков".

Патологические телесные ощущения при рассматриваемом варианте СРТК, как правило, сочетаются с тревожно-фобическими расстройствами. Имеют место эпизодические обострения болевых ощущений и расстройств стула в рамках панических приступов (эпизодические спонтанные или ситуационно обусловленные приступы страха с массивными вегетативными расстройствами). Симптоматика, как правило, возникает остро, в метро, общественном транспорте, реже - на улице, по ходу следования на работу. В ряде случаев присоединяются патологические страхи недержания кишечных газов или позывов на дефекацию в общественном месте, что сопровождается формированием охранительного поведения: отказ от поездок в общественном транспорте, ритуальные неоднократные посещения туалетов перед выходом на улицу до ощущения полного опорожнения кишечника, изучение мест расположения общественных уборных по маршруту следования.

Другой особенностью СРТК, протекающего в рамках органного невроза, является чрезмерная фиксация пациентов на " патологических процессах" в ЖКТ. Неудовлетворенность в отрицательных результатах исследований, тревога по поводу своего здоровья приводят к попыткам самостоятельно, на основании ощущений и сведений, почерпнутых из популярной и специальной литературы, поставить себе диагноз и заняться самолечением.
В ряду характерных преморбидных особенностей больных с СРТК, протекающих по типу органного невроза, следует отметить черты так называемой симптоматической лабильности с акцентуацией на функциях ЖКТ: возникающие на фоне нервного напряжения (экзамены в школе, ответственные мероприятия, проверки на производстве) кратковременные изменения частоты стула, ощущения сжатия, распирания, бурчания в области живота.

При сравнительно большой (до нескольких лет) длительности течения заболевания пациенты легко адаптируются к своим состояниям, обращаясь к врачу лишь после усиления симптоматики на фоне какого-либо психотравмирующего события, либо при появлении новых, не свойственных прежнему состоянию симптомов, таких как нехарактерные боли в животе, появление приступов одышки, сердцебиения. Даже в случаях стойкого избегающего поведения не наблюдается снижения работоспособности, профессионального стандарта - пациенты сохраняют социальную активность. СРТК и личностные расстройства (ипохондрическое развитие)

В ряде случаев хронификация симптомов СРТК сопряжена патологической динамикой личностных черт, которая обозначается как ипохондрическое развитие. Преморбидные личностные особенности представлены чертами ригидности, скрупулезности, утрированной склонностью к порядку, сочетающимися с тенденциями к тревожным реакциям при вынужденных переменах в устоявшемся укладе жизни, застреванию на неприятностях.

Манифестация СРТК, как и при органных неврозах, как правило, связана с психотравмирующей ситуацией. Однако после разрешения такой ситуации обратного развития симптомов не отмечается. Напротив, проявления СРТК стойко сохраняются на протяжении многих лет и приобретают доминирующее значение в сознании пациента. Формируется сверхценный ипохондрический симптомокомплекс, включающий наряду с абдоминалгиями и периодическими нарушениями стула выраженные изменения в направленности интересов и всего строя жизни пациента.

Болевые ощущения отличаются четкостью и стойкостью локализации, неизменностью характера ощущений (как правило, режущие, давящие, тянущие боли), детальностью в описаниях. Типичны периодические обострения алгической симптоматики, связанные с психотравмирующими воздействиями. Пациенты фиксированы на болевых ощущениях, которые нередко сопровождаются фобиями (канцерофобия).

Фиксация на состоянии здоровья сопровождается тщательным штудированием соответствующей научно-популярной литературы, приверженностью к немедикаментозным методам лечения. По мере течения заболевания пациенты постепенно исключают из рациона все большее количество пищевых продуктов. Причем если на начальных этапах болезни подбор диеты осуществляется в соответствии с рекомендациями врачей, то с годами этот процесс становится все менее рациональным. Подбор диеты осуществляется преимущественно в соответствии с выраженностью абдоминалгий и телесного дискомфорта после приема тех или иных продуктов или основывается на отрывочных сведениях, почерпнутых из популярной литературы или от знакомых. При этом пациенты, как правило, отказываются изменять диету в соответствии с рекомендациями врачей, мотивируя это тем, что любое, даже незначительное отклонение от сложившегося стереотипа питания сопровождается резким усилением абдоминалгий, метеоризмом, ощущением вздутия живота, нарушениями стула. Подобная же избирательность наблюдается и в отношении лекарственных средств.

СРТК и аффективные расстройства (соматизированная депрессия)

Сопряженность СРТК с депрессивными расстройствами отмечается примерно в 2 раза чаще, чем с невротическими. Преобладают затяжные (более 2 лет) эндогенные депрессии - периодические депрессивные состояния, возникающие аутохтонно (вне непосредственной связи с психотравмирующими событиями), как правило, легкой и умеренной степени тяжести.

В ряду клинических признаков депрессии преобладают так называемые соматические симптомы депрессии, среди которых ведущее место занимают нарушения функций пищеварительной системы. При этом признаки нарушений функций ЖКТ, типичных для СРТК - запоры, абдоминалгии, выступают в качестве общих симптомов депрессии и патологии системы пищеварения (СРТК) наряду со снижением аппетита (депрессивная анорексия), ощущением неприятного привкуса или горечи во рту, сухостью слизистой ротовой полости. Также отмечаются значительное снижение массы тела и стойкие нарушения сна.

В отличие от пациентов с невротическими расстройствами у больных депрессией абдоминалгии характеризуются монотонностью и однотипностью проявлений и лишь в единичных случаях сопровождаются патологическими телесными ощущениями экстраабдоминальной локализации. Боли носят преимущественно тянущий или ноющий характер, лишь эпизодически отмечаются резкие спастические алгические ощущения. Пациенты отмечают тягостный, " мучительный" и " изнуряющий" характер болей. Абдоминалгии неизменны по локализации, сохраняются на протяжении всего периода бодрствования. Интенсивность болей меняется редко, преимущественно в соответствии с характерным для эндогенных депрессий суточным ритмом выраженности всей депрессивной симптоматики с утяжелением в утреннее или реже вечернее время.

Диагностика таких депрессивных состояний, обозначаемых как соматизированные депрессии, требует тщательного клинического обследования, так как основные симптомы эндогенной депрессии - собственно депрессивное настроение и содержательный симптомокомплекс депрессии (идеи малоценности, чувство вины, пессимистическая оценка собственного положения в окружающем мире) остаются как бы на втором плане. Квалификация депрессии должна основываться на отдельных, но наиболее значимых симптомах депрессии, включающих: признаки собственно депрессивного настроения (стойкая подавленность, угнетенность, чувство тоски), патологический суточный ритм, идеи самообвинения, суицидальные мысли, периодичность манифестации болезненной симптоматики, ремиттирующее течение.


Поделиться с друзьями:

mylektsii.su - Мои Лекции - 2015-2026 год. (1.222 сек.)Все материалы представленные на сайте исключительно с целью ознакомления читателями и не преследуют коммерческих целей или нарушение авторских прав Пожаловаться на материал